Câu hỏi tuần thứ 4 với chủ đề về lỗi USB Device Not Recognized trên windows với nội dung như sau “Máy tính laptop của tôi hiện thông báo “ USB Device Not Recognized”, và khi tôi truy cập My Computer thì không thấy hiện ổ USB của mình . Máy tính của tôi bị lỗi gì ? Có thể sửa được lỗi này hay không ?” và hướng dẫn tôi cách để khắc phục nó với. Cảm ơn nhé!
Xem Nhanh Mục Lục
Giải đáp lỗi USB Device Not Recognized trên windows
USB Device Not Recognized là lỗi bạn thường xuyên gặp phải trong quá trình kết nối từ chiếc USB của mình với máy tính sử dụng hệ điều hành Windows như 11/10/8/7. Nguyên nhân gây ra hiện tượng này gồm rất nhiều lý do khác nhau có thể là do cổng kết nối, driver, hay do chipset của máy tính laptop, pc gặp vấn đề. Dưới đây, updatemoi.com xin chia sẻ đến bạn các bạn tổng hợp các cách tốt và dễ dàng nhất để có thể sửa được lỗi này nhanh nhất.

Cách sửa lỗi USB Device Not Recognized trên windows
Đầu tiên trước khi chia sẻ sửa lỗi trên các hệ điều hành riêng thì mình xin được chia sẻ đến cách khắc phục chung để tránh làm tốn thời gian của các bạn. Nếu như việc khắc phục bằng những phương pháp này không có rác dụng và thông báo USB Device Not Recognized vẫn hiển thị trên win thì mình sẽ chia sẻ thêm ở phía dưới để đảm bảo cho dù là những người không biết gì về công nghệ cũng có thể khắc phục lỗi này trên máy tính của mình
Khắc phục lỗi USB Device Not Recognized bằng cách ngắt kết nối
Đây là cách áp dụng được với một số trường hợp của máy tính . Cách này tuy đơn giản thế nhưng nếu máy tính của bạn chỉ chập chờn cổng thì lại khá hiệu quả để khắc phục lỗi. Đầu tiên , bạn tắt nguồn của máy tính sau đó tháo ổ cắm nguồn. Đợi khoảng từ 6 đến 10 phút thì cắm nguồn và bật máy tính lên trở lại và xem lỗi đã được khắc phục hay chưa. Nếu chưa bạn tiếp tục áp dụng cách khác để sửa lỗi USB Device Not Recognized
Kết nối cổng USB khác trên máy tính sửa USB Device Not Recognized
Thường thường , khi bạn cắm một cổng quá nhiều sẽ khiến lỗi này xảy ra. Khắc phục lỗi này bằng cách cắm USD vào một cổng khác trên máy tính của bạn xem chiếc USD có nhận diện được không nhé?
Cập nhật lại driver USB để fix thông báo USB Device Not Recognized trên máy tính
Việc gây thông báo USB Device Not Recognized trên máy tính của bạn một phần cũng có thể là do driver cũ, lỗi thời khiến cho hệ điều hành windows hiển thị thông báo này. Việc cập nhật driver cho usb là điều hoàn toàn cần thiết. Các bạn có thể thực hiện nó theo các bước sau :
Bước 1: Để tiến hành bạn ấn vào nút star ở bên dưới tay trái màn hình , tìm và chọn thư mục Device Manager. Nếu trên màn hình bạn không thấy thư mục này , bạn có thể ấn Device Manager trên mục seach của hệ điều hành window
Bước 2: Trong bảng Device Manager bạn tìm đến mục Universal Serial Bus và mở rộng nó ra để kiểm tra xem có Driver USB có bị unknown không. Nếu bạn nhìn thấy một thiết bị USB bị đánh dấu chấm than có màu viền vàng, bạn click chuột phải vào chọn Update Driver Software. Sau đó, chọn thêm dòng chữ Search automatically for updated driver software để Windows tự động tải và cài đặt driver của máy tính đó trên mạng về.

Cập nhật driver Generic USB Hub để khắc phục lỗi USB Device Not Recognized
Cũng giống như cách cập nhật ở driver usb thì ở đây các bạn có thể cập nhật cho driver Generic USB Hub đây bởi tình trạng thông báo lỗi USB Device Not Recognized đôi khi là do quá trình cập nhật vá không đủ đối với Generic USB. Để thực hiện các bạn làm như sau
Bước 1: Bước đầu tiên bạn cũng làm theo cách bên trên để mở bảng Device Manager. Sau đó mở rộng Universal Serial Bus controllers để xem có một hay nhiều Generic USB Hubs.
Bước 2: Nếu bên trong mục này có nhiều dòng Generic USB Hub , bạn tìm đến cái đầu tiên như hình minh hoạ bên dưới

Bước tiếp, click chuột phải chọn Update Driver Software

Chọn Browse my computer for driver software

Tiếp theo đến Let me pick from a list of device drivers on my computer. Sau đó, chọn Generic USB Hub rồi cuối cùng ấn Next. Đến khi máy tính load xong và hiện lên thống báo như sau “Windows has successfully updated your driver software” giống như hình ảnh bên dưới

Sau khi thực hiện xong bạn thử xem máy tính windows của mình còn hiển thị thông báo lỗi USB Device Not Recognized nữa hay không nhé. Nếu vẫn con bạn tiếp tục thực hiện theo các cách khác ở phía dưới
Sửa lỗi USB Device Not Recognized bằng cách cài lại driver cho windows
Khi việc cập nhật các driver không giúp cho máy tính của bạn khắc phục được lỗi USB Device Not Recognized thì các bạn tiến hành cài đặt mới lại driver cho máy tính của mình. Lưu ý : Đối với việc cài lại driver USB bạn nên tạo sao lưu và hồi phục hệ thống (system restore point) đề phòng trường hợp lỗi xảy ra trên máy tính của bạn.
– Giống như cách để để xem driver , đâu tiên bạn vẫn cần mở bảng Device Manager. Hay cách dễ dàng hơn bằng cách ấn tổ hợp phím windows + R , nút windows có biểu tượng giống hình trên cửa sổ windows. Sau khi hiện cửa sổ Run , bạn copy lệnh devmgmt.msc rồi ấn Enter
– Trong bảng Device Manager tìm đến mục Disk Drives. Sau đó , click chuột phải vào External USB 3.0 Disk chọn Uninstall giống hình ảnh minh họa bên dưới

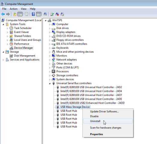
– Bước tiếp theo, bạn tìm đến mục Universal Serial Bus Controllers ấn chuột phải vào USB Mass Storage Device và chọn Uninstall. Ngoài ra, trong mục Unknown USB Device còn bất cứ một dòng nào khác bạn có thể uninstall luôn và ngay.

– Giống như bảng minh họa phía bên dưới bạn ấn vào Action chọn Scan for hardware changes.

– Sau đó mở Windows Explorer lên và tìm ổ USB của bạn đang kết nối . Nếu gặp phải trường hợp xảy ra lỗi Not Recognized, bạn tiến hành mở lại Device manager một lần nữa và update driver của USB.
Tải phiên bản driver Chipset mới nhất sửa thông báo USB Device Not Recognized
Bước 1. Đầu tiên các bạn có thể tải Intel Driver Update Utility tại đường dẫn này.
Bước 2. Sau khi tải về , chạy Intel Driver Update Utility. Trong cửa sổ đầu tiên bạn click chọn Next.

Bước 3. Đọc các điều khoản trên hoặc tích luôn vào ô “I agree to the license terms and conditions “ rồi chọn Install.

Bước 4. Chờ Intel Driver Update Utility cài đặt tất cả các chương trình và các tập tin yêu cầu.

Bước 5. Sau khi cập nhật hệ thống được hoàn thành chọn Launch.

Bước 6. Tiếp theo, bạn chọn Start Scan để phần mềm này quét xem trên máy tính của bạn có cái nào đang lỗi hoặc thiếu hay không. Đây là cách để bạn có thể tìm ra nguyên nhân cũng như khắc phục được tình trạng lỗi USB Device Not Recognized trên máy tính windows của mình

Bước 7. Khi quá trình quét kết thúc, sẽ hiện lên các phiên bản deiver máy bạn còn thiếu click chọn Download để tải bản mới nhất.

Bước 8. Bước cuối cùng của công việc là click nút Install

Bước 9. Sau khi đã cài đặt driver, máy tính sẽ tư khởi động lại. và cắm thử USB để xem máy tính của bạn có còn báo lỗi USB Device Not Recognized nữa hay không nhé. Nếu vẫn còn thấy hiện thông báo lỗi trên vẫn còn trên máy tính windows 10/ 8/ 7 của bạn nữa thì hãy comment xuống phía dưới bài viết này để mình xin info khắc phục lỗi trực tiếp cho các bạn nhé
Như vậy thì bài viết trên đây mình đã chia sẻ đến các bạn cách làm như thế nào để sửa lỗi USB Device Not Recognized trên windows 10/ 8/ 7 rồi đó. Đây là tổng hợp tất cả các bước hiện nay có khả năng khắc phục được tình trạng này. Nếu có thêm những cách khác mình sẽ tổng hợp thêm ở phía dưới của commnet bài viết này cho các bạn dễ tham khảo nhé!

